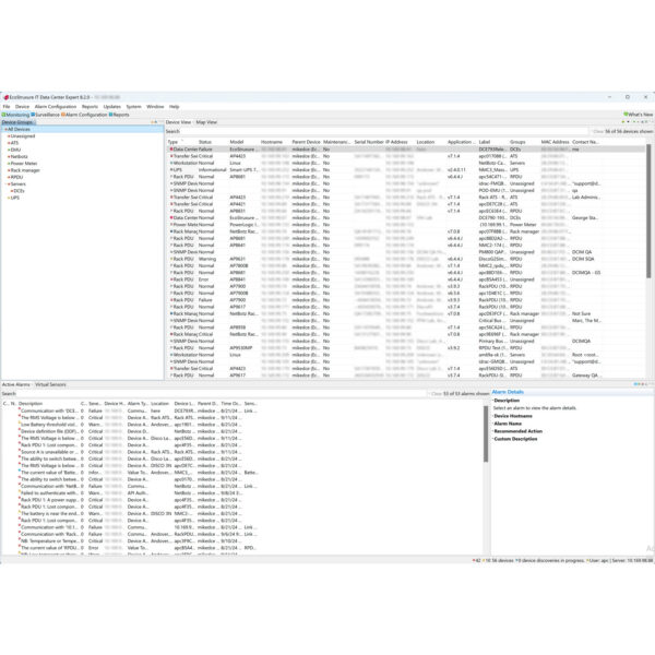
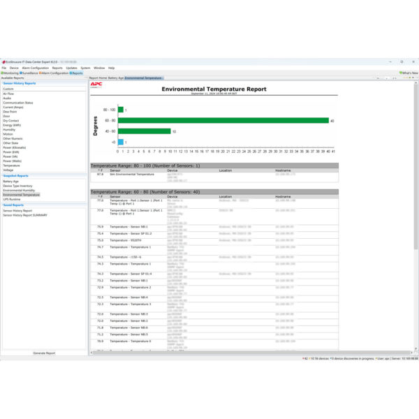
EcoStruxure IT Data Center Expert monitors and protects your critical equipment, providing 24/7 visibility through live data, smart alarming, and data-driven insights on the health of your connected assets. EcoStruxure IT Data Center Expert synthesizes performance and alarming data into proactive recommendations, and enables secure, wherever-you-go visibility and control.
Key features
- Advanced Monitoring. Visibility into critical power, cooling and environmental equipment
- Vendor Neutral
- Alarming. Notifications via app or email to an individual, a ticketing system or Partner
- Remote Asset Management. Mass configurations and firmware update capabilities
- Data-Driven Recommendations. Quickly identify failing or vulnerable devices

























Reviews
There are no reviews yet.